Window Detective for PC
One of the most important use cases of Windows Detective is to force program windows to open in custom dimensions and a custom location on the screen each time the program is loaded. This helps the programmer handle the actions that your applications make. These are some of the key features of Window Detective that make it a useful tool while modifying app tasks.
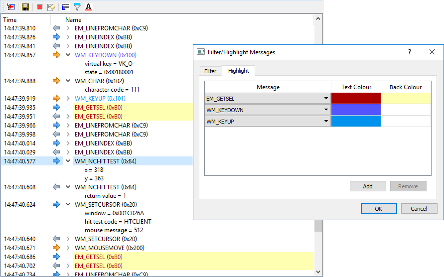
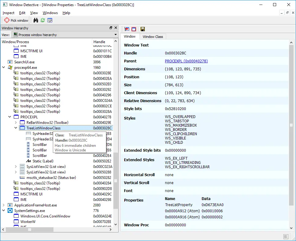
View properties of windows such as text/title, dimensions, and styles.Set properties such as text/title, dimensions, and styles.View all windows in a tree hierarchy of parent/child windows.‘Pick’ windows to inspect using the mouse.Advanced search which allows you to find windows that match specified criteria.Listen for window messages sent to a window.“Smart Settings” that intelligently remember user settings such as window positions.
Window Detective is a program that needs to have an installer run on the device before it is installed. The installer is based on Visual C++ Redistributable 2010, which will be installed automatically if not already on the system. Selecting the ‘Run As Administrator’ option is necessary for allowing this app to install on your PC. It has a rather stock appearance, with all windows available on the right sidebar. The windows get expanded to the right panel when you click them. You can also change the view mode to make it a lot easier to find the window that you want to inspect and customize.
Right-clicking on any of the options on the left will give you multiple options discussed below. Window Detective is a unique, specialized product that serves a purpose for developers, programmers and users alike. Developers and programmers can inspect the behavior of all programs running on the machine and users can customize parameters, size, and position according to their needs. It is available for download at sourceforge.com.


